6、Fiddler右侧面板
左边面板都看完之后,接下来再看下右侧面板Get Started欢迎页签、Statistics统计页签、inspectors检查页签、AutoResponse自动响应页签、composer构建页签、log日志页签、Filters过滤页签、Timeline 请求响应时间、Fiddler Script Fiddler脚本。

- Get Started 欢迎页签
左侧START快速开始检查数据包、构建请求;右侧LEARN有Fiddler官方文档、推荐博客、学习Video;右侧TOP ARTICLES显示当前热门文章。

- Statistics统计页签
统计HTTP请求的性能信息,比如请求数、发送请求的字节数、接收到的字节数、客户端连接的时间、全部花掉的时间等。并且一次可选择多条请求数据合并统计,还可以点击Show Chart按钮显示统计图形。
单条请求:

多条请求:

统计图表:

- inspectors检查页签
Inspectors查看会话相信信息,上半部分是请求的内容,下半部分是响应的内容。还提供了Headers、TextView、WebFroms、Raw等多种查看方式。

- AutoResponse自动响应页签
配置AutoResponder规则拦截满足规则的求情,并返回本地资源或Fiddler资源,取代代替服务器响应。
例如:当请求URL中出现baidu这个关键字,响应替换成电脑本地某张图片。
具体步骤:
a. 点击 Add Rule 按钮
b. Rule Editor 第一行输入关键字baidu,第二行输入本地某张图片
c. 点击Save按钮
d. 勾上 Enable rules

配置完后再访问含有baidu的URL,在Fiddler响应中能看到本地图片。

- Composer构建页签
Composer允许用户自定义请求,可以手动创建一个新请求,也可以在会话表中拖拽现有的请求,Parsed模式中可以选择请求方式、URL、协议版本、Request Body等。

- Filters过滤页签
Fiddler会自动抓取浏览器所有会话,用户可使用Filter过滤无用请求。
具体步骤:
a. Filters页签中勾选Use Filters开启过滤器
b. 选择Hosts下两个过滤条件:Zone和Host
c. Zone只显示内网(Intranet)或互联网(Internet)请求
a) Show only Intranet Hosts -- 只显示内部的Hosts。
b) Show only Internet Hosts -- 只显示外网的Hosts。
d. Host指定某个域名下的会话
a) Hide the following Hosts -- 隐藏指定Hosts。
b) Show only the following Hosts -- 仅显示指定Hosts。
c) Flag the following Hosts -- 加粗显示指定Hosts。

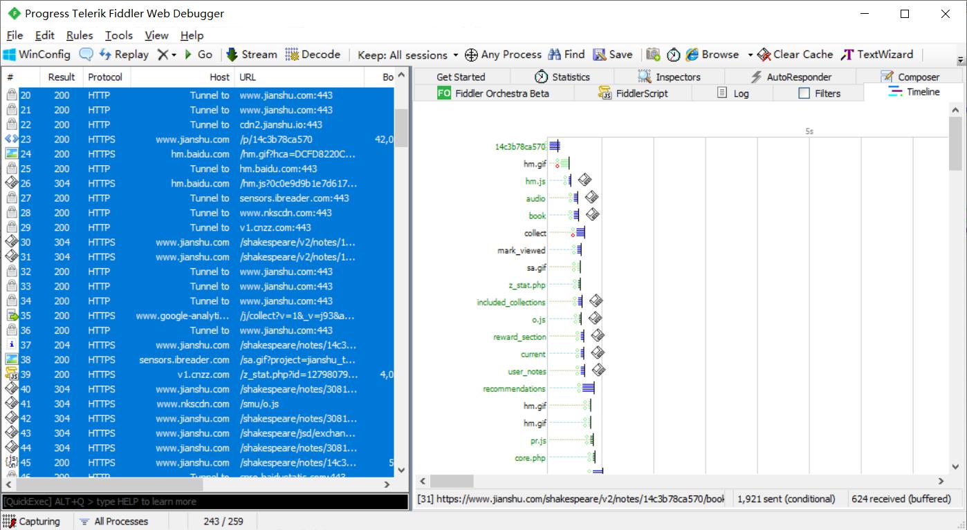
- Timeline 时间轴选项卡
Timeline直观的显示页面各个元素的加载时间和顺序。

- log日志页签
打印Fiddler日志。

- Fiddler Script
打开Fiddler脚本编辑。

7、Fiddler命令行
Fiddler提供了许多内置函数,可在命令框运行,这个命令行隐藏得很好,如果不仔细看还真不好找,命令框在左侧面板下方。

Fiddler常用命令:

除了常用命令之外,还提供了断点功能,断点便是中断请求或者响应,比如在请求时加上断点,修改数据包再发送给服务器。
Fiddler断点命令:

欢迎来到testingpai.com!
注册 关于